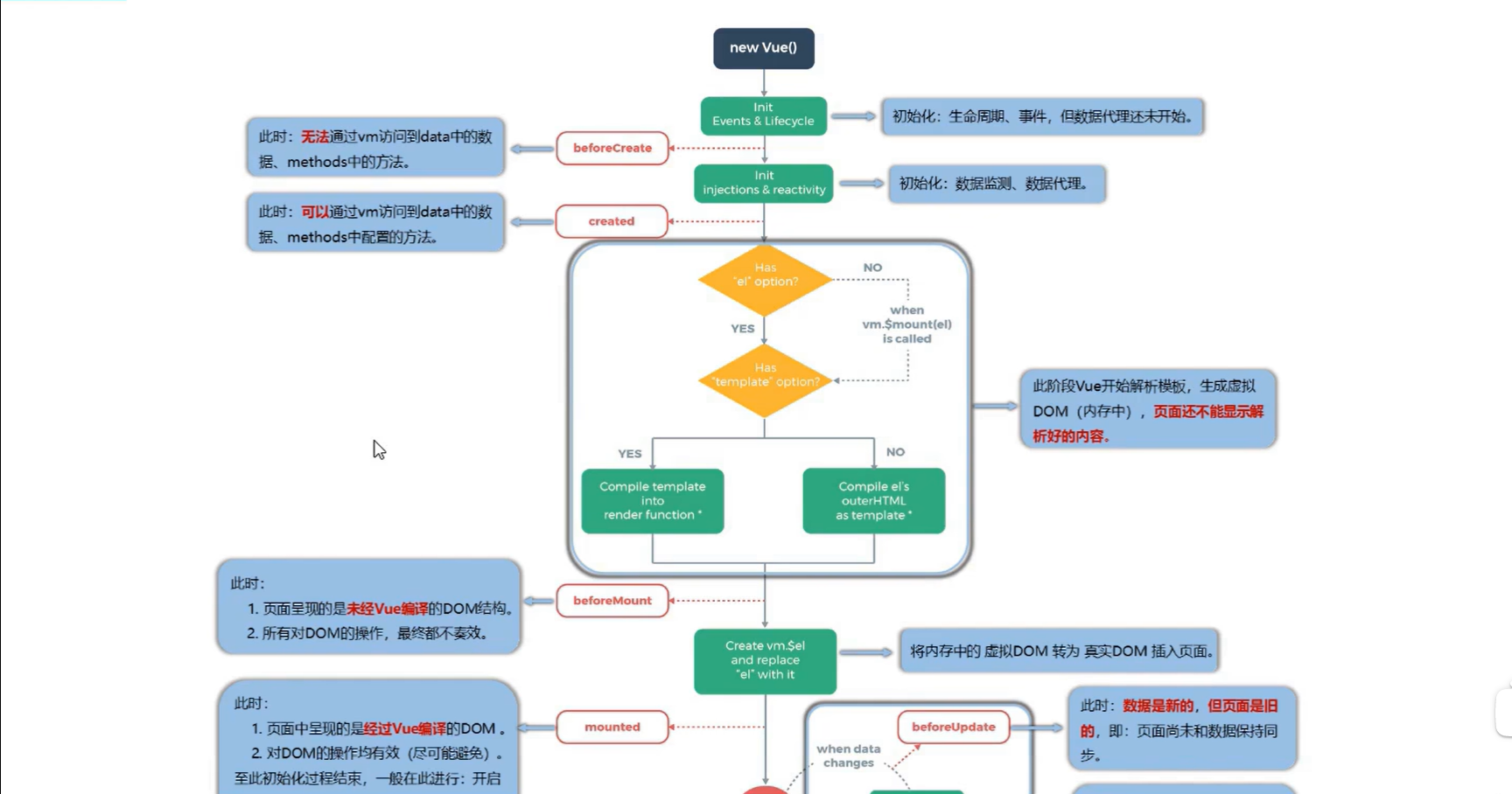
生命周期:
1.又名生命周期回调函数、生命周期函数、生命周期钩子
2.是什么:Vue在关键时刻帮我们调用的一些特殊名称的函数
3.生命周期函数的名字不可更改,但函数的具体内容是程序员根据需求编写的
4.生命周期函数中的this指向是vm或组件实例对象
常用的生命周期钩子:
1.mounted:发送ajax请求,启动定时器,绑定自定义事件,订阅消息等(初始化操作)
2.beforeDestory:清楚定时器,解绑自定义事件,取消订阅消息等(收尾工作)
关于销毁Vue实例:
1.销毁后借助Vue开发者工具看不到任何消息
2.销毁后自定义事件会失效,但原生DOM事件依然有效(如console.log)
3.一般不会在beforeDestory操作数据,因为即使操作数据,也不会触发更新流程了
放两张天禹老师的ppt


